
Technical Artist & Game Developer
[email protected] | 616-901-4251

Hi i’m Benji! A tech artist & game developer based in Detroit Michigan. I enjoy creating features in games that make people smile, and tools that help other developers. To live is to play! And I bring this idea to life by crafting intuitive and charming experiences for players and developers.

Submission for Brackey's Game Jam 2025 with the theme "Nothing can go wrong," made in a week with a team of 10 people using the Godot engineA fast paced first person simulation game where your tasked with petsitting your friend's pet goldfish that can't get himself out of trouble.I worked on the project as a technical artist & programmer, some things I worked on were organizing the team, greyboxing, UI, dialogue system, particle effects, and implementing assets.



I've always had a fascination for procedurally animated characters in games, so I decided to give a shot at it. Created this project in Godot through multiple passes. It was a fun challenge to be able to control the rig through programming

Largemouth bass project, went through the process of sculpting, retop, rig, texturing, animation, and shader.Took inspiration from shader styles like Zelda and Another Crab's Treasure




I created this project in a week for a mock art test. The task was to create a skin for the peashooter turret from Plants vs Zombies Battle for Neighborville.


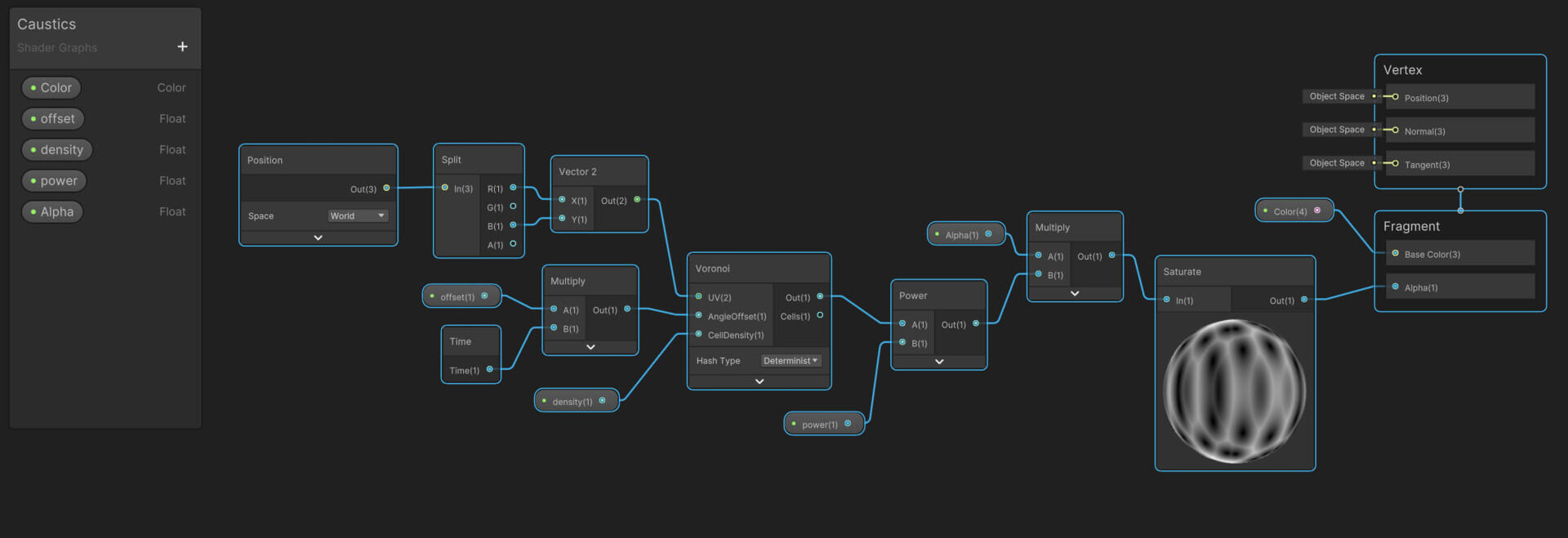
I've been having a blast in the shadergraph lately, so I decided to create this water shader. I took inspiration from both modern and older games in order to create a shader that would be customizable to suit a large variety of visual styles.






Game ready asset made using Maya, Zbrush, Substance, & Unreal
Was a great practice going through the workflow, I had fun making different flavors



Some quick sculpts ive done for practice in Zbrush, I usually do these in one or two sittings




